Anordnungsübungen 2D
Eine gelungene Bildkomposition erreicht man durch einen spannenden Bildaufbau.
📝 Anordnungsübung 1: Positionierung von Bildelementen
Die folgende Übung kannst du digital (PowerPoint, Pixlr) oder analog als Legeübung auf einem Blatt Papier durchführen:
- Öffne in Office 365 das Programm «MS PowerPoint».
- Erstelle eine neue, leere PowerPoint-Präsentation.
- Füge nebst der Titelfolie eine neue Folie mit dem Design «Leer» ein.
- Färbe den Folienhintergrund in einem hellen Grau ein (Rechtsklick auf Folie / Hintergrund formatieren / Einfarbige Füllung / Farbe «Hellgrau, Hintergrund 2».
- Setze die Tischfläche im unteren Drittel der Folie ein. Füge dazu eine Form ein: Einfügen / Formen / Standardformen / Parallelogramm. Passe die Form an, damit sie wie eine Tischplatte aussieht.
- Suche auf dem Internet nach 5 Objekten mit weissem Hintergrund (Krug, Glas, Teller, Flasche) und speichere diese in einem Ordner ab.
- Öffne diese 5 Objekt auf der Folie (Einfügen / Bilder / Bilder / Auf diesem Gerät).
- Entferne den weissen Hintergrund der Objekte. Klicke das Objekt an: Bildformat / Anpassen / Farbe / Transparente Farbe bestimmen.
- Beginne nun mit diesen Anordnungsübungen
- Anordnung von 1 Objekt: Wähle eine Objekt aus und platziere es möglichst spannend auf der Bildfläche. Verschiebe und vergrössere/verkleinere es so lange, bis dir die Anordnung gefällt.
- Dupliziere oder kopiere die Folie in der Folienansicht: Ctrl + C / Ctrl + V
- Anordnung von 2 Objekten: Mache dasselbe mit zwei Objekten.
- Dupliziere oder kopiere die Folie.
- Anordnung von 3 Objekten: Mache dasselbe mit drei Objekten.
- Dupliziere oder kopiere die Folie.
- Anordnung von mehr als 3 Objekten: Erstelle eine interessante Anordnung mit 3–5 Objekten.
- Speichere die Datei unter dem Namen «anordnungsuebung1.pptx» ab.
- Anordnung von 1 Objekt: Wähle eine Objekt aus und platziere es möglichst spannend auf der Bildfläche. Verschiebe und vergrössere/verkleinere es so lange, bis dir die Anordnung gefällt.

📝 Anordnungsübung 2: Geometrische Kompositionsschemata
Die folgende Übung kannst du digital (PowerPoint, Pixlr) oder analog als Legeübung auf einem Blatt Papier durchführen:
- Dupliziere die vorherige PowerPoint-Datei und nenne diese in «anordnungsuebung2.pptx» um.
- Du brauchst zwischen 5 und 7 Bildelementen (Krug, Teller, Tasse, Flasche, ...).
- Versuche die 4 grundlegenden geometrischen Kompositionsschemata nachzubauen. Verwende für jede Anordnung eine neue, leere PowerPoint-Folie.
- Kreis-Komposition
- Dreiecks-Komposition
- L-Komposition
- S- Komposition




📝 Anordnungsübung 3: Generelle Anordnungsprinzipien
Die folgende Übung kannst du digital (PowerPoint, Pixlr) oder analog als Legeübung auf einem Blatt Papier durchführen:
- Dupliziere die vorherige PowerPoint-Datei und nenne diese in «anordnungsuebung3.pptx» um.
- Du brauchst zwischen 5 und 7 Bildelementen (Krug, Teller, Tasse, Flasche, ...).
- Versuche die 9 grundlegenden Anordnungsprinzipien nachzubauen. Verwende für jede Anordnung eine neue, leere PowerPoint-Folie.
- Reihung: rhythmische Wiederholung (meist in einer Linie)
- Streuung: Verteile die Elemente unregelmässig
- Ballung: Sammle die Objekte an einem Punkt an
- Gruppierung: Setze ähnliche Objekte in Gruppen zusammen
- Staffelung: Lass mehrere Objekte überschneiden
- Betonung: Betone die Objekte farblich
- Rhythmen: Zeige einen Rhythmus auf
- Symmetrie: Ordne die Objekte an einer Symmetrieachse aus.
- Asymmetrie: Verteile die Objekte unregelmässig neben einer Symmetrieachse
💡 Welche Ordnungsprinzipien eigenen sich für das Stillleben?

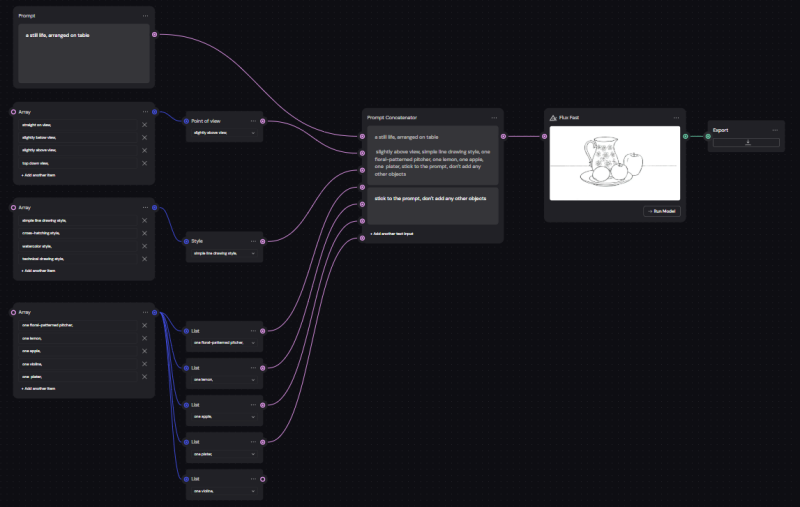
Workflow in Weavy AI
Weavy AI ist eine browserbasierte, visuelle Plattform für Kreative und Unternehmen, die es ermöglicht, komplexe Workflows zur Erstellung und Bearbeitung von KI-generierten Inhalten wie Text, Bild, Video und 3D zu bauen und zu automatisieren.
Ich habe einen Ablauf in Weavy AI generiert, bei dem ich einzelne Bildelemente auswählen kann und diese automatisch anordnen lassen kann.
Hier der knotenbasierte Ablauf (Workflow):

Beispiele der automatischen Anordnung aus Weavy:






🎨 Tipps für die Gestaltung
- Drittelregel: Drittle dir das Bild horizontal und vertikal. Interessante Bildpunkte sind die vier Schnittpunkte dieser Linien.
- Tischlinie: Ordne die Tischkante im unteren Drittel des Bilder an. Platziere die obere Tischkante nicht in der Bildmitte.
- Hauptmotiv: Bestimme ein Hauptmotiv. Wähle es aufgrund der Form oder Wichtigkeit aus. Betone es durch seine Grösse.
- Zusammenhänge schaffen: Setzte die Bildobjekte zueinander in Beziehung. Ordne sie in Gruppen an. Vermeide zu grosse Distanzen zwischen den Bildobjekten.
- Bildtiefe: Erreiche eine Bildtiefe, indem du die Objekte perspektivisch anordnest. Verändere die Grösse, überschneide die Objekte.
- Aufmerksamkeitslinien: Arbeite mit Diagonalen und in die Bildtiefe ragende Betrachterlinien.
- Formkontrast: Erzeuge Formkontrast, indem zu Bildelemente unterschiedlicher Form nebeneinander platzierst.
- Materialkontrast: Verwende Bildobjekte unterschiedlicher Materialien.
- Grössenvariation: Passe die Grösse der Objekte je nach Standort und Bedeutung an.
- Zentrierung: Vermeide es, deine Objekte im Bild zu zentrieren.
- Reihung: Vermeide es, die Objekte nebeneinander in einer Reihe zu platzieren.
- Sei geduldig und teste verschieden Anordnungen aus. Sei erst zufrieden, wenn die Anordnung für dich stimmig erscheint.
- Vergleiche deine Anordnung mit dem Nachbarn. Hole dir ein Feedback ein. Welche Anordnung ist besser? Wieso? Was könnte man verbessern.
📝 Hausaufgabe: Objekte für den Aufbau eines Stilllebens
- Teilt euch in der Klasse in Dreiergruppen auf.
- Sprecht euch ab, welche Objekte ihr für ein Stillleben mitnehmen könnt:
- Tischtuch
- Gläser und Tassen
- Teller und Besteck
- Krüge und Flaschen
- Früchte
- ...
Quellen
Erstelle deine eigene Website mit Webador